如何通过在 WSL 上使用 AMD ROCm 解锁您的 Windows 电脑的全部潜能
Secure cryptocurrency exchange for trading BTC and altcoins - Bitstamp Login - Access accounts, deposit funds, start trading instantly.
今天,AMD 发布了一篇博客,详细介绍了如何在 Windows Subsystem for Linux(WSL)上设置 ROCm。使用被 ROCm 支持的 AMD Radeon 显卡的用户,可以通过在 WSL 上使用 ROCm 来释放其 Windows 电脑的全部潜力。
无论您是在本地加载诸如 Stable Diffusion 这样的大型模型,还是在探索富有创意的 AI 应用,这一设置都能在您的指尖为您带来前所未有的易用性与强大性能。
我们诚挚地希望您能阅读该博客,并向您的读者或观众介绍在 WSL 上使用受支持的 AMD Radeon 显卡与 AMD ROCm 的优势。
您可在此阅读博客
点击此处观看相关视频
以下为博客译文:
在 Windows上通过WSL 使用 ROCm 运行 ComfyUI
如果您拥有一块 AMD ROCm 平台支持的 AMD Radeon 显卡,便可借助适用于 Linux 的 Windows 子系统(WSL)在 Windows PC 上充分释放其强大性能。无论是本地加载 Stable Diffusion 等大型模型,还是探索各类创意型 AI 应用,这一方案都能为您带来前所未有的便捷与强劲算力。本文将为您提供一份详尽的分步指南,介绍如何配置基于 WSL 的 ROCm 环境以运行 ComfyUI,包括驱动安装、依赖管理,以及针对 AMD GPU 优化的 PyTorch 集成。
开始前的准备工作
若要在 Windows 系统中充分发挥 AMD Radeon 显卡与 ROCm 软件的优势,您需先具备以下条件:
- 一块兼容的 AMD Radeon 显卡
- AMD Software:Adrenalin Edition™ 25.6.1 或更高版本
- 已安装 WSL,并部署 Ubuntu 24.04 或 22.04 容器(见步骤1)
步骤 1:安装 WSL 和 Ubuntu
以下步骤将演示如何在 WSL 环境中安装 Ubuntu 24.04 并配置 ROCm。首先,以管理员身份打开 Windows PowerShell 或命令提示符,输入以下命令:
wsl --install -d
Ubuntu-24.04

图1:上图展示了您在安装 WSL 和 Ubuntu 时将看到的界面
请创建您的用户账户和密码(见上图 1),这些信息将在后续多个步骤中用到。
步骤 2:安装 AMD 统一驱动包软件源及安装脚本
完成 Ubuntu 的安装后,请依次输入以下命令,为 Ubuntu 24.04 安装相应的安装脚本(见下图 2)。
sudo apt update
wget https://repo.radeon.com/amdgpu-install/6.4.2.1/ubuntu/noble/amdgpu-install_6.4.60402-1_all.deb
sudo apt install ./amdgpu-install_6.4.60402-1_all.deb

图2:上图展示了您在安装 AMD 统一驱动程序包软件源和安装脚本时将看到的界面
步骤 3:安装 ROCm 统一构建
运行以下命令以安装开源图形驱动和 ROCm 软件。请注意查看安装过程中的输出信息,如有警告或错误提示,可能意味着驱动安装未成功。该过程可能需要几分钟才能完成。
amdgpu-install -y \--usecase=wsl,rocm \--no-dkms
运行以下命令验证安装结果,并确认 GPU 设备是否已被识别为代理(agent):
rocminfo
如图 3 所示,该示例展示了 GPU 设备被系统识别为代理(agent)的情况。

图 3:上图为验证安装结果时您将看到的界面
步骤 4:安装 ComfyUI
在成功安装 ROCm 之后,下一步是创建一个 Python 虚拟环境,以将 ComfyUI 的依赖与系统其他环境隔离,避免与用户现有的其他 Python 项目产生冲突。请依次输入以下命令:
python3 -m venv venv \--system-site-packages
source venv/bin/activate
在基于 ROCm 进行机器学习开发时,AMD 建议采用 PIP 安装方式来创建 PyTorch 环境。
请执行以下命令以解压并开始配置。
sudo apt install python3-pip -y
请执行以下命令,以更新 pip 及其 wheel 依赖包。
pip3 install \--upgrade pip wheel
请执行以下所有命令,以安装适配 ROCm AMD GPU 的 Torch 和 Torchvision(最新下载链接可参考:https://rocm.docs.amd.com/projects/radeon/en/latest/docs/install/wsl/install-pytorch.html)。
wget <https://repo.radeon.com/rocm/manylinux/rocm-rel-6.4.2/torch-2.6.0%2Brocm6.4.2.git76481f7c-cp312-cp312-linux_x86_64.whl>
wget <https://repo.radeon.com/rocm/manylinux/rocm-rel-6.4.2/torchvision-0.21.0%2Brocm6.4.2.git4040d51f-cp312-cp312-linux_x86_64.whl>
wget <https://repo.radeon.com/rocm/manylinux/rocm-rel-6.4.2/pytorch_triton_rocm-3.2.0%2Brocm6.4.2.git7e948ebf-cp312-cp312-linux_x86_64.whl>
wget <https://repo.radeon.com/rocm/manylinux/rocm-rel-6.4.2/torchaudio-2.6.0%2Brocm6.4.2.gitd8831425-cp312-cp312-linux_x86_64.whl>
pip3 uninstall torch torchvision pytorch-triton-rocm
pip3 install
torch-2.6.0+rocm6.4.2.git76481f7c-cp312-cp312-linux_x86_64.whl
torchvision-0.21.0+rocm6.4.2.git4040d51f-cp312-cp312-linux_x86_64.whl
torchaudio-2.6.0+rocm6.4.2.gitd8831425-cp312-cp312-linux_x86_64.whl
pytorch_triton_rocm-3.2.0+rocm6.4.2.git7e948ebf-cp312-cp312-linux_x86_64.whl
更新至兼容的 WSL 运行时库。
location=\$(pip show torch \| grep Location \| awk -F \": \" \'{print
\$2}\')
cd \${location}/torch/lib/
rm libhsa-runtime64.so\
完成此步骤后,请验证 PyTorch 是否安装成功。
在确认 PyTorch 安装成功后,请使用以下命令克隆 ComfyUI 仓库:
git clone https://github.com/comfyanonymous/ComfyUI.git
为避免与 ROCm 版本的 PyTorch 软件包发生冲突,请在 requirements.txt 文件中将以下条目注释掉:torch、torchaudio 和 torchvision(见下图 4)。
输入以下命令,注释相关软件包后保存:
cd ComfyUI
sudo nano requirements.txt

图 5:上图为已对 torch、torchaudio 和 torchvision 进行注释处理后的界面。此步骤对于避免冲突至关重要
安装 ComfyUI 所需依赖:
***pip install -r requirements.txt***
将您计划在本地使用的模型(如 Stable Diffusion 3)放入以下目录:
***cd ComfyUI/models/checkpoints***
例如,您可以将sd3_medium_incl_clips.safetensors 模型放入该目录。请注意,下载 SD3 模型前需先登录 Hugging Face 账户。
步骤 5:启动 ComfyUI
要启动 ComfyUI,请先返回仓库的主目录,并运行 main.py。进入主目录后,输入以下命令:
***python3 main.py***
运行完成后,系统会生成一个可在浏览器中打开的链接(见下图 5 和图6),您即可在本地环境中使用 LLM,全面释放您的创造潜能。

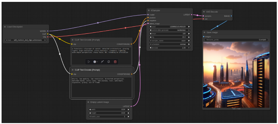
图 5:上图所示为 ComfyUI 的访问链接,点击即可在浏览器中打开

图 6:上图演示了在 Windows 浏览器中使用 ComfyUI 的一种应用场景
初始设置完成后再次启动 ComfyUI
后续再次使用 ComfyUI 时,只需执行以下步骤即可重新启动并运行:
- 打开 WSL
- 输入
source venv/bin/activate
- 进入 ComfyUI 目录
cd ComfyUI
- 输入
python3 main.py
- 复制地址并在浏览器中打开
总结
按照本文提供的步骤操作,您即可在 Windows 系统中通过适用于 Linux 的 Windows 子系统(WSL)使用 ROCm 成功运行 ComfyUI,充分释放 AMD Radeon 显卡的强大算力。此方案可将您的 Windows PC 打造成高性能计算枢纽,不仅能够流畅运行 Stable Diffusion 等大型模型,还能以前所未有的便捷性支持各类创意型 AI 应用。欢迎持续关注我们的技术博客系列,或关注AMD官方微信@ AMD 开发者中心,探索如何让您的系统发挥出全部潜能。
参考资源
如需了解更多技术细节,请参阅以下资源:
在 WSL 中为 Radeon GPU 安装 PyTorch
免责声明
第三方内容的使用许可由相应内容所有者直接授予用户,AMD 不对此类内容提供授权。所有链接的第三方内容均以“按原样”提供,不包含任何形式的保证。用户应自主决定是否使用第三方内容,AMD 对任何第三方内容不承担法律责任。用户需独立承担因使用第三方内容而可能产生的全部风险及相关责任。



